团队开发数据库权限是个安全问题,我们可以给前端或者其他CRUD程序员创建只读账号,mysql如何创建账号呢?
首先是创建账号并赋予权限
sqlCREATE USER '用户名'@'%' IDENTIFIED BY '密码'; -- @后面的%表示允许所有的地址登录,可以做限制
GRANT SELECT ON 数据库名.* TO '用户名'@'%';
FLUSH PRIVILEGES; -- 刷新权限

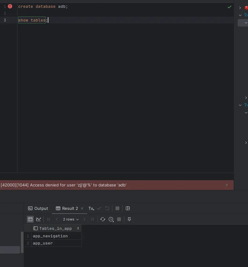
带修改性质的语句都会被拒绝
本文作者:yowayimono
本文链接:
版权声明:本博客所有文章除特别声明外,均采用 BY-NC-SA 许可协议。转载请注明出处!